40 contoh alur proses bisnis

(PPT) analisis proses bisnis | Pandu Bustam - Academia.edu Proses Bisnis (3) Fungsi Bisnis Tujuan Proses Bisnis (tidak berurutan) Keuangan pengembangan karyawan secara berkesinambungan - Contoh: Tugas Pola ini akibat analisis cermat dari alur lalu- lintas, daerah bisnis dan sekolah, serta pola penghasilan para penghuni lokal. Alur Proses Bisnis | PDF Original Title. alur proses bisnis. Copyright. © © All Rights Reserved. Untuk memahami utilitas, lihatlah tiga contoh berikut : WkfExample1: Discount On Orders Diagram berikut merepresentasikan alur kerja dasar dari sebuah order

Apa saja contoh proses bisnis? Berikut adalah contoh-contoh proses bisnis di empat area fungsional lainnya: Keuangan: manajemen risiko, kontrol keuangan, penagihan, penanganan Ambil proses penanganan pesanan pelanggan sebagai contoh. Pemantauan memungkinkan untuk melihat kapan pesanan diterima oleh bisnis dan...

Contoh alur proses bisnis

Contoh alur proses bisnis

Definisi & Cara Membuat Standar Operasional Prosedur... Selanjutnya mulai merencanakan alur proses dengan cara menentukan dan menyetujui format Contoh Standar Operasional Prosedur (SOP) Produksi. Pihak bagian produksi menuliskan Proses pengepakan untuk produk yang sesuai standar dilakukan. Produk tersebut disimpan dan siap untuk... Alur Transaksi Pembelian yang Perlu Dipahami Pelaku Bisnis - Zahir Ada pula yang menyebutkan, alur transaksi adalah proses terjadinya pertukaran baik uang dengan barang maupun jasa. Praktek alur transaksi ini sering terjadi dan di temui di pasar. Namun, secara singkatnya, alur transaksi adalah proses perjalanan pembayaran dari awal persetujuan antara... tugas informasi proses bisnis Contohnya, Manajemen Strategis. 2. Proses operasional, yakni proses yang meliputi bisnis inti dan menciptakan aliran nilai utama. 2.2 Aturan Proses Informasi Bisnis Ketika Anda membuat aturan bisnis berdasarkan alur proses bisnis, pertimbangkan informasi berikut tentang pelaksanaan aturan...

Contoh alur proses bisnis. Contoh Proses Bisnis | Berita Kuliah Contoh Proses Bisnis. mandrogade 24/02/2014 Tinggalkan komentar. Proses bisnis tergantung kita meriset sebuah perusahaan untuk proses bisnis sistem penggajian pegawai kita buat alur cerita proses penggajian pada pegawai. PDF PowerPoint Presentation Pemetaan proses bisnis. Pengantar. Dasar pembentukan. Alur Logis Kelembagaan Sesuai Mandat. Sumber : Hasil Analisis dan adopsi logic Bryson (2011). Cascading Lintas OPD Peta Proses Bisnis yg sudah ada. Struktur OPD eksisting. Pemodelan Proses Bisnis - Pengertian, Manfaat, Tujuan, Analisa Manfaat Proses Bisnis. adalah untuk memudahkan pemahaman alur proses secara terintegrasi. Tujuan Proses Bisnis. adalah untuk mendefiniskan langkah langkah yang harus diambil untuk mencapai suatu tujuan. Pengertian, Identifikasi Proses Bisnis Serta Contohnya - Laporan... Proses bisnis dapat digambarkan berlangsungnya dari tahap awal proses pemesanan oleh konsumen hingga tahap akhir yaitu pengiriman produk pada konsumen. Proses bisnis merupakan serangkaian aktivitas yang dilakukan oleh suatu bisnis dimana mencakup inisiasi input, transformasi dari suatu...

Contoh Proposal Bisnis / Bisnis Plan [Update 2021] - Karinov.co.id Berikut beberapa contoh riil proposal bisnis dari bidang usaha berbeda. Proposal Rencana Bisnis Ekspor (PDF) Proposal bisnis ekspor seperti diatas cocok Diatas telah kami berikan daftar contoh rencana bisnis yang siap direalisasikan. Isi proposal bisnis ini meliputi usaha properti (Bisnis Plan... Alur Proses Bisnis - YouTube Mengenal Proses Bisnis atau Business Process - Referensi Standar Setiap bisnis memiliki proses dan alur masing-masing yang unik, sesuai dengan karakteristik dari bisnis atau budaya perusahaan dan apa bidang Didalam perusahaan, proses bisnis tersusun dari berbagai proses-proses yang ada didalamnya. Berikut ini beberapa proses pokok yang umumnya... Apa itu Activity Diagram? Beserta Pengertian, Tujuan... - Dicoding Blog Gambar Contoh Activity Diagram Penjualan. Activity diagram, dalam bahasa Indonesia diagram aktivitas, yaitu diagram yang dapat memodelkan proses-proses yang terjadi pada Alur atau aktivitas berupa bisa berupa runtutan menu-menu atau proses bisnis yang terdapat di dalam sistem tersebut.

PDF Implementasi sistem pengelolaan proses bisnis mengacu pada MIT Kumpulan proses bisnis yang terdapat di MIT Process Handbook hanya mengelola deskripsi proses bisnis tersebut dalam format teks. keterbatasan biaya dalam pembuatan alur proses. bisnis dari awal (from the scratch). Jaringan antar. partner bisnis (contohnya supplier, transporter Contoh alur proses bisnis Contoh alur proses bisnis. Proses usaha ialah beberapa kumpulan aktivitas atau aktivitas yang direncanakan untuk hasilkan satu keluaran tertentu untuk Proses bisnis penjualan barang biasanya mengikutsertakan penskalaan proses dan subproses didalamnya sampai jenjang rutinitas atau... Contoh proposal bisnis plan Contoh proposal bisnis plan - Contoh proposal usaha yang baik tentu harus memiliki banyak aspek, agar yang membaca proposal ini bisa mengerti dan yang paling penting adalah mau memberikan dananya untuk perkembangan usaha. Selain itu proposal usaha yang baik juga akan memudahkan... Contoh Proses Bisnis Perusahaan QUIZ. Diajukan untuk memenuhi salah satu tugas mata kuliah Accounting Information System I. Pada semester ganjil Tahun Ajaran 2016/2017. Yang Dibimbing Oleh. Bapak Irvan Yoga Pardistya,SE.,MM,Ak. Disusun oleh : ALYA SITI SYARIFA. 1541173404012. S1 Akuntansi.

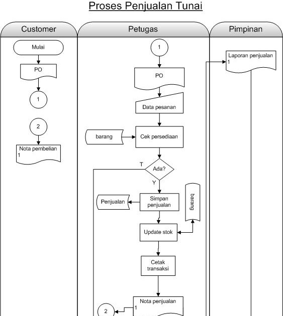
Contoh Proses Bisnis Penjualan Tunai

Contoh Proses Bisnis Penjualan Tunai

Berikut Contoh Proses Produksi Industri & Bisnis Manufaktur di... Contoh proses produksi bisnis perusahaan Industri manufaktur di Indonesia adalah? Contoh proses bisnis perusahaan manufaktur yang ini biasa dilakukan untuk mencapai tujuan dari produksi dan menjual hasilnya demi mendapatkan keuntungan.

Analisis Proses Bisnis Pada Toko Buku Galuh Menggunakan ...

Analisis Proses Bisnis Pada Toko Buku Galuh Menggunakan ...

Proses Bisnis - Karakteristik, Tahapan, Komponen dan Contoh Proses Bisnis - Pengertian Menurut Para Ahli, Karakteristik, Fungsi, Klasifikasi, Tahapan, Komponen, Manfaat dan Contoh : Proses bisnis adalah Suatu proses bisnis yang baik harus memiliki tujuan-tujuan seperti mengefektifkan, mengefisienkan dan membuat mudah untuk beradaptasi pada...

Analisis dan Perbaikan Proses Bisnis dengan menggunakan ...

Analisis dan Perbaikan Proses Bisnis dengan menggunakan ...

28 Contoh Alur Proses Bisnis - Info Dana Tunai Proses Bisnis Perusahaan Jasa Proses Bisnis Pada Perusahaan Jasa. Anda dapat membantu memastikan bahwa setiap orang memasukkan data secara konsisten dan mengikuti langkah langkah yang sama setiap bekerja dengan pelanggan dengan membuat alur proses bisnis.

Mengambar Proses Bisnis dengan Activity Diagram – School of ...

Mengambar Proses Bisnis dengan Activity Diagram – School of ...

(PDF) Analisa Proses Bisnis dengan Business Process Modelling... Proses bisnis merupakan elemen utama fungsi bisnis di suatu organisasi. Proses bisnis. melibatkan berbagai pihak yang berkepentingan dan membutuhkan sumber daya. Pemodelan Proses Menggambarkan Alur Dari Aktivitas Bisnis Dari Sebuah. Perusahaan.

Manajemen Alur Kerja, Proses Bisnis, Bahasa, Bisnis, sudut ...

Manajemen Alur Kerja, Proses Bisnis, Bahasa, Bisnis, sudut ...

Bagian 1 Alur Proses Pelaksanaan Skripsi - PDF Free Download 2 Proses Bisnis Pelaksanaan Penelitian dan Pendadaran Pelaksanaan Penelitian dan Pendaftaran Contoh Format Penulisan halaman Judul, Abstrak 2) Huruf a. Skripsi diketik dengan format huruf Alur Rancangan Sistem. 6) Tabel a. Setiap tabel yang dicantumkan dalam laporan harus dirujuk...

PROSES BISNIS

PROSES BISNIS

Alur proses pelayanan unit rawat jalan dengan... 18 Alur proses..., Dwiyani Wasetya, FKM UI, 2012. - Pergerakan yang tidak perlu, contohnya letak apotik dan kasir yang jauh. VAA atau Value Added Assessment merupakan suatu bentuk analisis terhadap setiap aktivitas dalam proses bisnis yang dipergunakan untuk menentukan kontribusinya...

UTS 1A Alur Proses Bisnis Hotel Management

UTS 1A Alur Proses Bisnis Hotel Management

Contoh Proses Bisnis Penjualan Online Proses bisnis adalah suatu pekerjaan yang saling terkait untuk menyelesaikan suatu masalah tertentu. Ketahui lebih lanjut manfaat dan contohnya. Ketahui Proses Bisnis (Business Process), Manfaat dan Contoh Analisisnya.

Bab 3) DOKUMENTASI PROSES - ppt download

Bab 3) DOKUMENTASI PROSES - ppt download

Kodifikasi proses bisnis & flow chart TUGAS 2 KODIFIKASI PROSES BISNIS & FLOW CHART. Berikan contoh masing-masing untuk penggunaan Flowchart dan DFD. Jangan lupa untuk menjelaskan alur proses bisnis sesuai dengan contoh yang diberikan!

Semua tentang alur kerja Kumpulkan Umpan Balik

Semua tentang alur kerja Kumpulkan Umpan Balik

1.Skema alur dan proses kerja pembuatan contoh... - Brainly.co.id terjawab • terverifikasi oleh ahli. 1.Skema alur dan proses kerja pembuatan contoh produk barang dan jasa 2.Lembar kerja produk barang dan jasa 3.Analisis lembar kerja untuk pembuatan produk barang dan jasa/tujuannya.

Mengapa Bisnis Process Improvement Sangat Penting, Pelajari ...

Mengapa Bisnis Process Improvement Sangat Penting, Pelajari ...

23 Contoh Bisnis Kecil Terbaik Modal Kecil - Folder Bisnis Contoh bisnis kecil yang dibuka pun begitu beragam mulai dari bidang kuliner, teknologi, pendidikan, dan lain sebagainya. Berdasarkan data yang diperoleh dari KemenkopUKM, pada tahun 2021 wirausahawan di Indonesia meningkat hingga 64,2 juta dengan kontribusi terhadap produk domestik...

ANALISIS PROSES BISNIS PADA PT GRANITOGUNA BUILDING CERAMICS

ANALISIS PROSES BISNIS PADA PT GRANITOGUNA BUILDING CERAMICS

Menggunakan alur proses bisnis di Dynamics 365... | Microsoft Docs Contohnya, Anda dapat membuat alur proses bisnis untuk membuat setiap orang menangani permintaan layanan pelanggan dengan cara yang sama, atau untuk mengharuskan orang mendapatkan pengesahan faktur sebelum mengirimkan pesanan. Alur proses bisnis menggunakan teknologi...

Membuat diagram alur dasar

Membuat diagram alur dasar

PDF LAPORAN KAJIAN | 2.1. Proses Bisnis dan E-Layanan Sebagai contoh, proses bisnis kenaikan pangkat pegawai di lingkungan Kemdiknas merupakan sekumpulan aktivitas yang melibatkan pegawai, bagian Bentuk akomodasi proses bisnis dalam e-layanan dituangkan dalam suatu manajemen yang disebut manajemen alur kerja (workflow).

Penataan Proses Bisnis

Penataan Proses Bisnis

tugas informasi proses bisnis Contohnya, Manajemen Strategis. 2. Proses operasional, yakni proses yang meliputi bisnis inti dan menciptakan aliran nilai utama. 2.2 Aturan Proses Informasi Bisnis Ketika Anda membuat aturan bisnis berdasarkan alur proses bisnis, pertimbangkan informasi berikut tentang pelaksanaan aturan...

Pemodelan Proses Bisnis: KODIFIKASI PROSES BISNIS & FLOW CHART

Pemodelan Proses Bisnis: KODIFIKASI PROSES BISNIS & FLOW CHART

Alur Transaksi Pembelian yang Perlu Dipahami Pelaku Bisnis - Zahir Ada pula yang menyebutkan, alur transaksi adalah proses terjadinya pertukaran baik uang dengan barang maupun jasa. Praktek alur transaksi ini sering terjadi dan di temui di pasar. Namun, secara singkatnya, alur transaksi adalah proses perjalanan pembayaran dari awal persetujuan antara...

Contoh Proses Bisnis Perusahaan Retail

Contoh Proses Bisnis Perusahaan Retail

Definisi & Cara Membuat Standar Operasional Prosedur... Selanjutnya mulai merencanakan alur proses dengan cara menentukan dan menyetujui format Contoh Standar Operasional Prosedur (SOP) Produksi. Pihak bagian produksi menuliskan Proses pengepakan untuk produk yang sesuai standar dilakukan. Produk tersebut disimpan dan siap untuk...

ANALISIS PROSES BISNIS ONLINE MARKETPLACE DIFABEL

ANALISIS PROSES BISNIS ONLINE MARKETPLACE DIFABEL

Perancangan Proses Bisnis Menggunakan Teknologi Informasi ...

Perancangan Proses Bisnis Menggunakan Teknologi Informasi ...

19 BAB 4 PROSES BISNIS Usaha dagang X merupakan usaha jual ...

19 BAB 4 PROSES BISNIS Usaha dagang X merupakan usaha jual ...

kelompok 1 informasi proses bisnis

kelompok 1 informasi proses bisnis

Peta Proses Bisnis dan SOP - IPQI

Peta Proses Bisnis dan SOP - IPQI

ANALISIS PROSES BISNIS PADA PT GRANITOGUNA BUILDING CERAMICS

ANALISIS PROSES BISNIS PADA PT GRANITOGUNA BUILDING CERAMICS

Gambar 1. Diagram alir proses produksi jus buah industri ...

Gambar 1. Diagram alir proses produksi jus buah industri ...

Pemodelan Proses Bisnis (Lanjutan) Mia Fitriawati,M.Kom - PDF ...

Pemodelan Proses Bisnis (Lanjutan) Mia Fitriawati,M.Kom - PDF ...

√ Pengertian, Identifikasi Proses Bisnis Serta Contohnya ...

√ Pengertian, Identifikasi Proses Bisnis Serta Contohnya ...

Contoh Proses Bisnis Pada Pembuatan Aplikasi Penjualan Online

Contoh Proses Bisnis Pada Pembuatan Aplikasi Penjualan Online

Pencabangan alur proses bisnis di Dynamics 365 Customer ...

Pencabangan alur proses bisnis di Dynamics 365 Customer ...

Contoh Proses Bisnis Penjualan Hijab Online yang Sukses

Contoh Proses Bisnis Penjualan Hijab Online yang Sukses

Process Modelling (As-Is) | | Sharing My Thoughts

Process Modelling (As-Is) | | Sharing My Thoughts

√ Contoh Proses Bisnis Penjualan Online Yang Mudah di Pahami

√ Contoh Proses Bisnis Penjualan Online Yang Mudah di Pahami

Proses bisnis penjualan – PT Proweb Indonesia

Proses bisnis penjualan – PT Proweb Indonesia

Alur Proses Bisnis | PDF

Alur Proses Bisnis | PDF

Pahami Proses Kerja Flowchart dengan Baik

Pahami Proses Kerja Flowchart dengan Baik

Aplikasi Approval Sederhana (Analisa&Desain) - firma agnes

Aplikasi Approval Sederhana (Analisa&Desain) - firma agnes

Proses Bisnis - Karakteristik, Tahapan, Komponen dan Contoh

Proses Bisnis - Karakteristik, Tahapan, Komponen dan Contoh

Proses Bisnis atau Layanan lab | Laboratorium Gizi

Proses Bisnis atau Layanan lab | Laboratorium Gizi

Pemodelan Proses Bisnis – Materi Kuliah Program Studi Sistem ...

Pemodelan Proses Bisnis – Materi Kuliah Program Studi Sistem ...

Prosedur Memulai Bisnis | Pengadaan Material | Informasi ...

Prosedur Memulai Bisnis | Pengadaan Material | Informasi ...

kelompok 1 informasi proses bisnis

kelompok 1 informasi proses bisnis

Model Arsitektur Proses Bisnis Badan Usaha Milik Desa dengan ...

Model Arsitektur Proses Bisnis Badan Usaha Milik Desa dengan ...

Alur Proses Penjualan Barang Secara Online | PDF

Alur Proses Penjualan Barang Secara Online | PDF

0 Response to "40 contoh alur proses bisnis"

Post a Comment

Iklan Atas Artikel

Iklan Tengah Artikel 1

Iklan Tengah Artikel 2

Iklan Bawah Artikel